Desarrollo de Software Interasystem, S.A. de C.V. 2016
Paquetes de Tareas
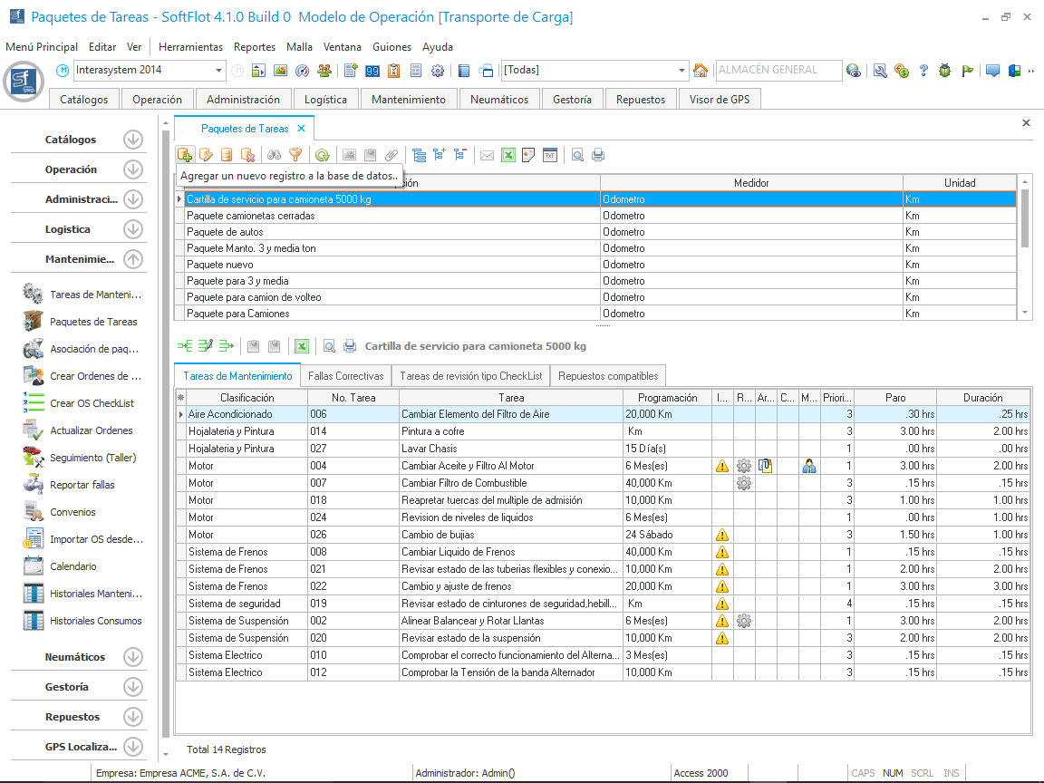
En esté módulo agruparemos las tareas de mantenimiento en paquetes y asignaremos los recursos materiales y de mano de obra que cada tarea utilizara para su realización.
El principal propósito de este módulo es el hacer mas simple la asociación de cada tarea con el vehículo si no existiera se tendrá que registrar cada tarea manualmente a cada vehículo y esto seria una labor muy pesada, es por eso que en este módulo creamos un paquete y le agregamos tareas.
Para crear un paquete, damos clic en el botón como se muestra en la siguiente imagen.
Al hacer clic nos abre la siguiente ventana en donde definiremos el nombre del paquete y el tipo de medidor; de esta manera solo podremos seleccionar tareas de mantenimiento para el tipo de medidor del paquete creado.
Una vez dado clic en Aceptar, se creará el Paquete en la malla principal, ahora podremos realizar las siguientes actividades: