Desarrollo de Software Interasystem, S.A. de C.V. 2016
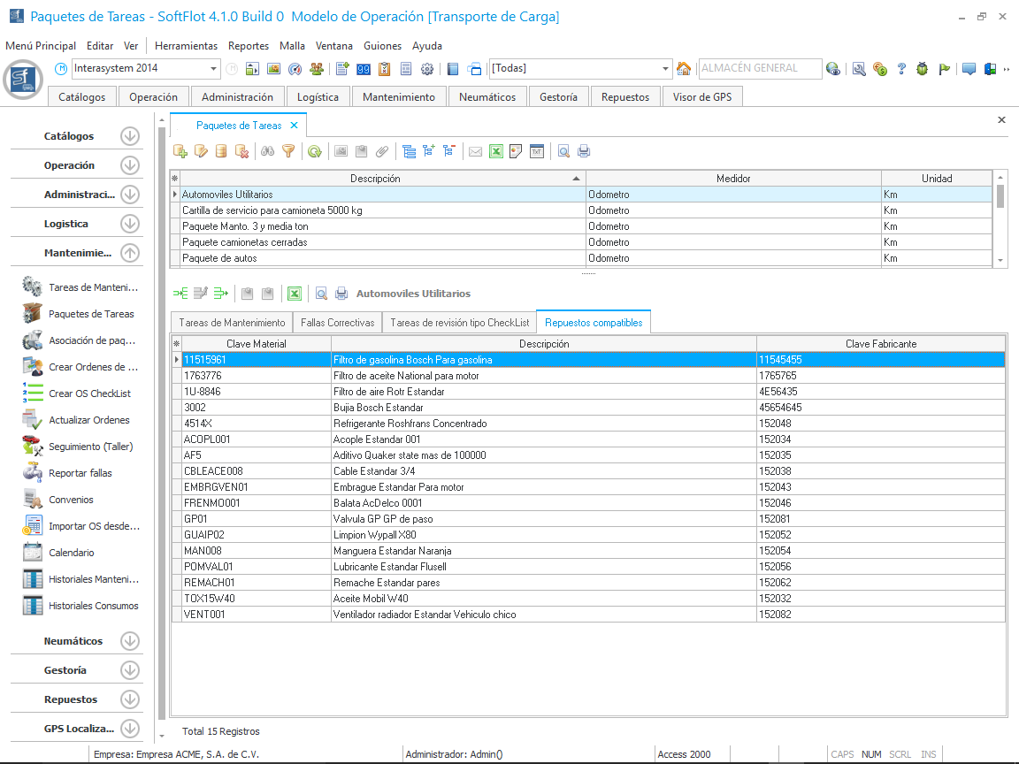
Asociar Repuestos compatibles
Para asociar los Repuestos que utilizaremos de acuerdo a las tareas asociadas al paquete, debemos de seleccionar en la parte inferior la pestaña "Repuestos compatibles" y damos clic en el botón como se muestra en la siguiente imagen.
Al hacer clic, nos muestra la siguiente ventana en donde seleccionamos los repuestos, ya sea de nuestro catálogo de Repuestos (si tiene el complemento) o de sus Recursos Materiales.
Al dar clic en Aceptar, nos muestra la información actualizad en la malla principal de datos; de esta manera al hacer una Orden de Servicio al vehículo o equipo asociado a este Paquete de tareas, al utilizar los materiales de nuestro almacén podemos filtrarlos por este concepto.