Desarrollo de Software Interasystem, S.A. de C.V. 2016
Asociar Tareas de Mantenimiento
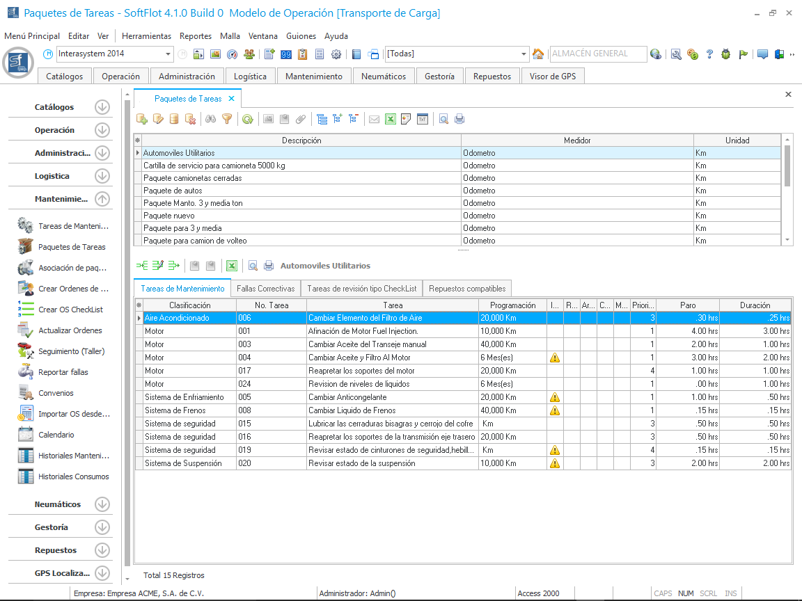
Una vez creados los paquetes debemos asociar las tareas de mantenimiento previamente creadas, para ello seleccionamos la pestaña en la parte inferior que dice "Tareas de mantenimiento" y utilizamos el botón como se muestra en la malla principal.
Al hacer clic, abre la siguiente ventana en donde seleccionaremos las tareas de mantenimiento, previamente creadas, de a cuerdo al paquete de tareas.
Una vez dado clic en Aceptar, estas tareas se asociarán al paquete creado; de esta manera evitaremos agregar tarea por tarea a los vehículos.