Manual de instrucciones 4.1
×
Menú
Índice

Renovaciones

 
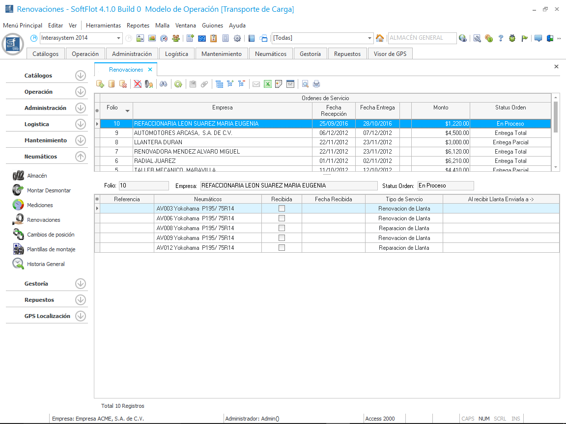
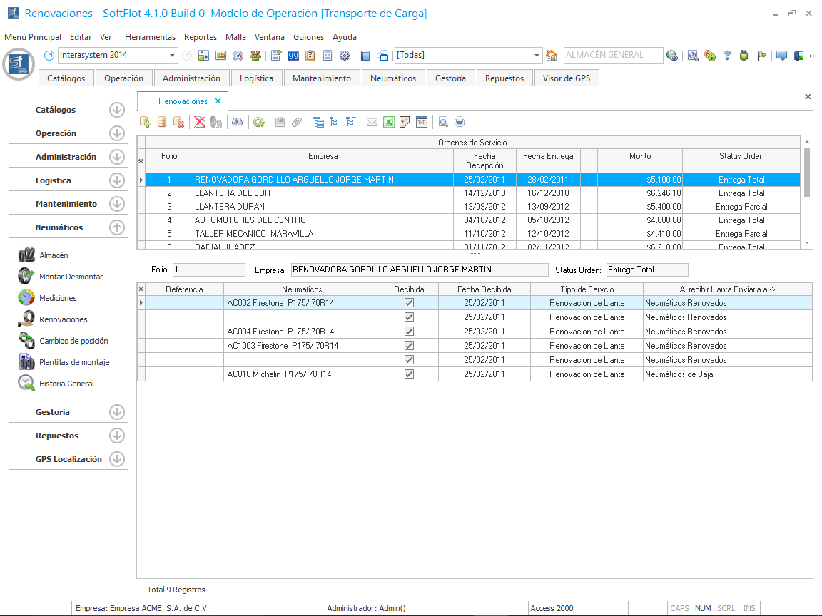
Dentro del programa SoftFlot se tiene considerado el poder llevar un control sobre los diferentes movimientos que se han efectuado, pero también el poder solicitar mediante ordenes de servicio al proveedor la reparación o renovación de cada uno de los Neumáticos, esta operación permitirá al usuario poder controlar a quien y que le ha enviado de su almacén de Neumáticos a dichos proveedores y también apoyar al lado del almacén a mantener un margen de control sobre Neumáticos nuevos, renovados o de servicio.
 
Para ingresar uno nuevo debemos de hacer clic en el botón como se muestra en la siguiente imagen,
 
Al hacer clic nos mostrará la siguiente ventana en la cual seleccionaremos el proveedor externo, la fecha de recepción, la fecha de entrega.
 
 Después, al hacer clic en el botón , nos mostrará la siguiente ventana en la cual agregaremos los neumáticos por medio de un asistente como se muestra en la siguiente imagen.
 
Seleccionamos una opción y hacemos clic en Siguiente; ahora la ventana nos muestra un listado de los neumáticos que cumplan con las características de la ventana anterior. En esta ventana seleccionaremos los neumáticos a los cuales se realizarán estos permisos.
 
Hacemos clic en Siguiente y, por último, ingresamos un comentario en la ventana final y damos clic en Terminar
 
 
Al momento en que termina, nos mostrará la primera ventana con los neumáticos marcados; ahora podemos ingresar a cada una o de manera general, un costo y un Tipo de Servicio como reparación o renovación.
 
Hacemos clic en Aceptar y ahora tenemos un nuevo folio con los registros de los neumáticos, al hacer esto nos muestra el folio con el estatus "En proceso", por lo cual al momento de entregarse de manera física, hacemos clic en el botón , como se muestra en la siguiente imagen.
 
Al hacer clic, nos muestra la siguiente ventana en la cual ingresaremos
 
Hacemos clic en Aceptar y ahora el folio tiene el estatus de entrega total y con los cambios realizados en los neumáticos.