Desarrollo de Software Interasystem, S.A. de C.V. 2016
Mediciones
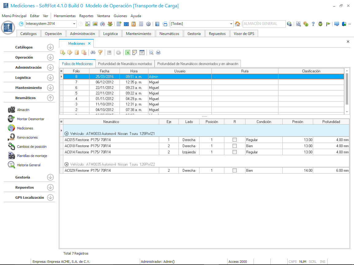
Para poder controlar los mínimos espesores recomendados es necesario poder llevar mediciones periódicas de estas, el sistema ofrece el método correcto para registrarlas y después poder valorarlas y emitir mensajes de precaución al usuario y ordenes de desmontaje, esto con el propósito de mantener una seguridad en el estado de nuestros Neumáticos.
Para realizar una medición, debemos de hacer clic en el botón como se muestra en la siguiente imagen.
Al hacer clic nos muestra la siguiente ventana en donde podremos filtrar los vehículos con neumáticos montados, después podemos ingresar las medidas directamente y seleccionar una condición.
Después de ingresar las nuevas mediciones en los vehículos y hacer clic en Aceptar, podemos observar en la malla principal que se ha creado un nuevo folio que nos muestra los registros realizados.