Manual de instrucciones 4.1
×
Menú
Índice

Crear Tramites

 
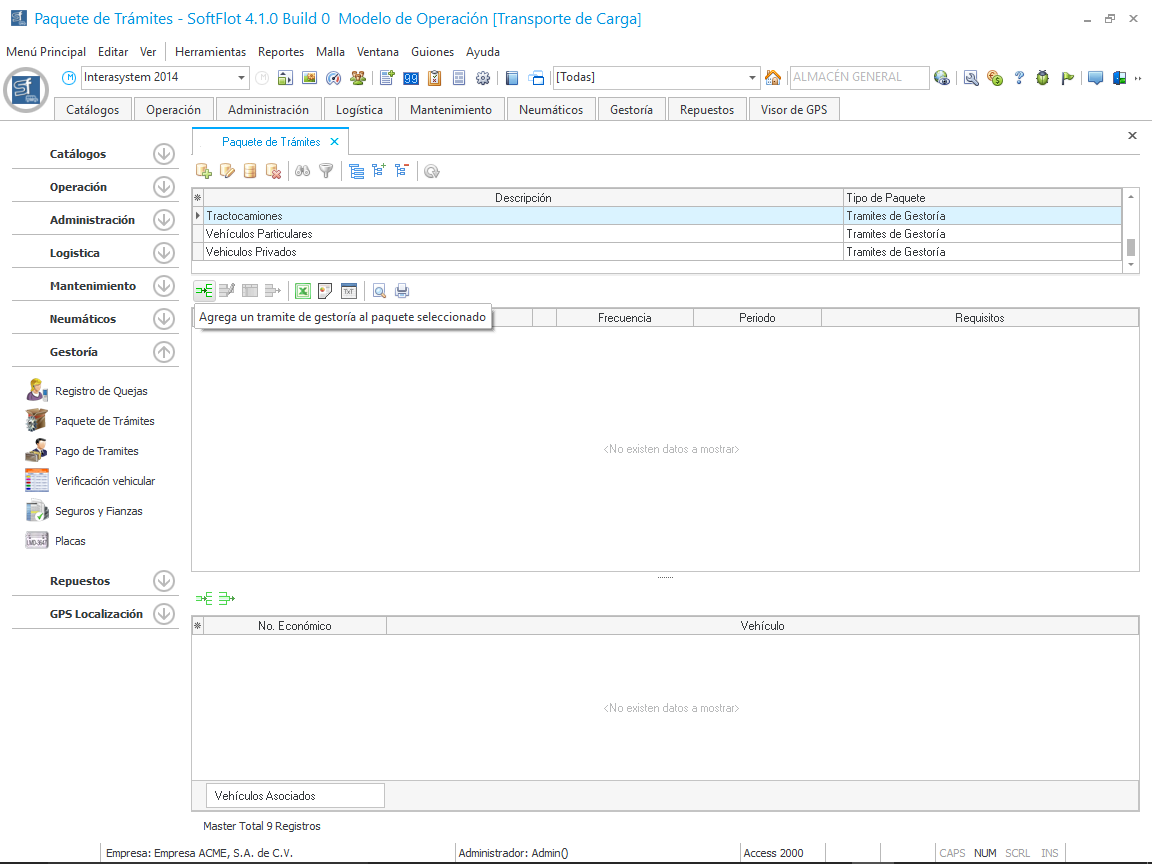
Para crear un tramite, debemos de seleccionar un paquete al cual crear estos trámites y posteriormente hacer clic en el botón ubicado en la parte central de la malla como se muestra en la siguiente imagen.
 
Al hacer clic nos muestra la siguiente ventana en donde definiremos el trámite, el tipo de programación que pueden ser los siguientes:
 
- Por Fecha Fija, una sola vez
- Por Frecuencia, seleccionamos el numero de frecuencias y el periodo.
- Por Rango Fijo.
 
Al final ingresamos el día ideal de Pago y el Rango para el pago sin multas.
 
En la pestaña podemos ingresar información como la documentación necesaria para realizar el trámite, el costo, en donde realizarlo, etc. Al hacer clic en Aceptar, nos muestra el registro del trámite asociado al paquete previamente seleccionado.
 
Ahora, lo último paso es asociar los vehículos al paquete con los trámites correspondientes.