Manual de instrucciones 4.1
×
Menú
Índice

Asociar vehículos

 
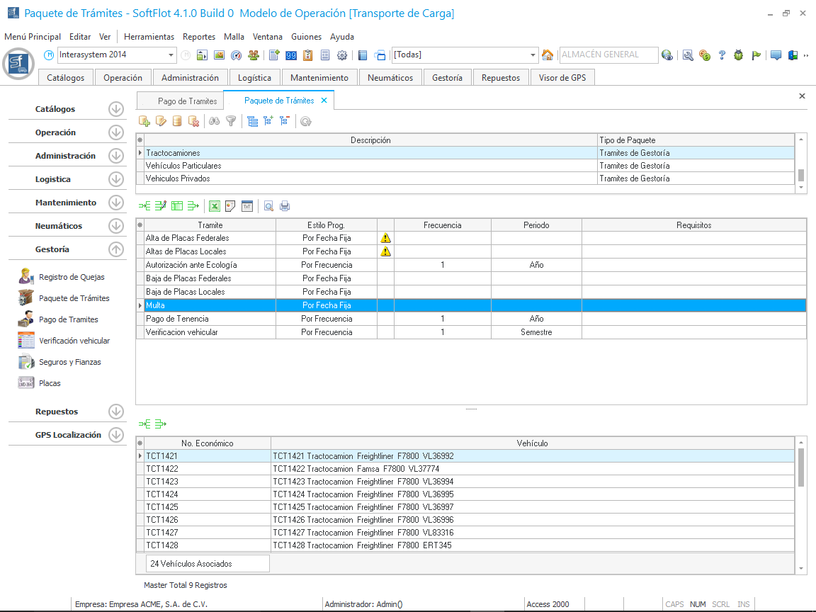
Una vez creado los trámites al paquete, debemos de asociar los vehículos a este. Para asociar los vehículos debemos de hacer clic en el botón en la parte inferior de la malla principal como se muestra en la siguiente imagen.
 
Al hacer clic nos muestra la siguiente ventana en la cual seleccionaremos uno o más vehículos a los cuales asociaremos el paquete de trámites.
 
Al hacer clic en Aceptar nos muestra los vehículos asociados en la malla principal del módulo.
 
Al igual que los Paquetes de Tareas, solo podemos asociar un
 
vehículo o equipo a un Paquete de Trámites.