Manual de instrucciones 4.1
×
Menú
Índice

Crear OS CheckList

 
Las tareas de CheckList nos permiten realizar un chequeo rápido a nuestros vehículos y equipos; de esta manera podemos detectar posibles fallas a tiempo antes de que estas afecten el funcionamiento de los equipos.
 
Estas tareas de CheckList deberán ser creadas previamente en el Catálogo de Auxiliares y posteriormente asociarlas al Paquete de Tareas correspondiente.
 
Generar OS de CheckList.
 
Para emitir la OS de CheckList debemos de hacer clic en el botón como se muestra en la siguiente imagen.
 
Al hacer clic nos muestra la siguiente ventana en donde podremos seleccionar uno o varios vehículos a los cuales deseamos emitir la OS de CheckList. Para el ejemplo será el vehículo con el No Económico ATM223.
 
Al dar clic en imprimir, nos muestra la siguiente ventana con la vista previa de la hoja u hojas de las Tareas de CheckList como se muestra en la siguiente imagen.
 
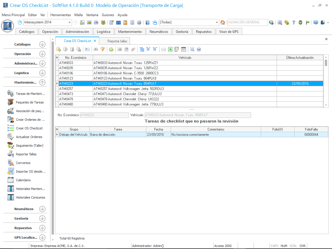
Generar Reporte de Fallas.
 
Una vez revisado si encontramos que alguna tarea de revisión que no haya superado las pruebas, podemos generar un reporte de falla de acuerdo a la tarea de CheckList. Para ello debemos de dar clic en el botón en la malla principal como se muestra en la siguiente imagen.
 
Al hacer clic nos muestra la siguiente ventana en donde seleccionaremos la persona quien está registrando estas fallas.
 
Posteriormente daremos clic en el botón Agregar, el cual nos muestra la siguiente ventana en donde seleccionaremos la tarea de CheckList que no superó las pruebas realizadas y un comentario indicando el problema encontrado durante la revisión.
 
Al dar clic en Aceptar, nos muestra la ventana anterior con el registro realizado.
 
Y por último, una vez agregado todas las fallas encontradas, al hacer clic en Aceptar nos muestran los registros generados al vehículo seleccionado, además de la generación de las fallas en el módulo Reportes de Fallas