Manual de instrucciones 4.1
×
Menú
Índice

Concatenar Nombre de Vehículos y Neumáticos

 
Cuando se registra un vehículo o una Llanta el sistema nos requiere algunos campos descriptivos del vehículo como por ejemplo Tipo, Marca, Modelo, Sub Marca, Placas etc.
Concatenar Nombre de Vehículos y Neumáticos
 
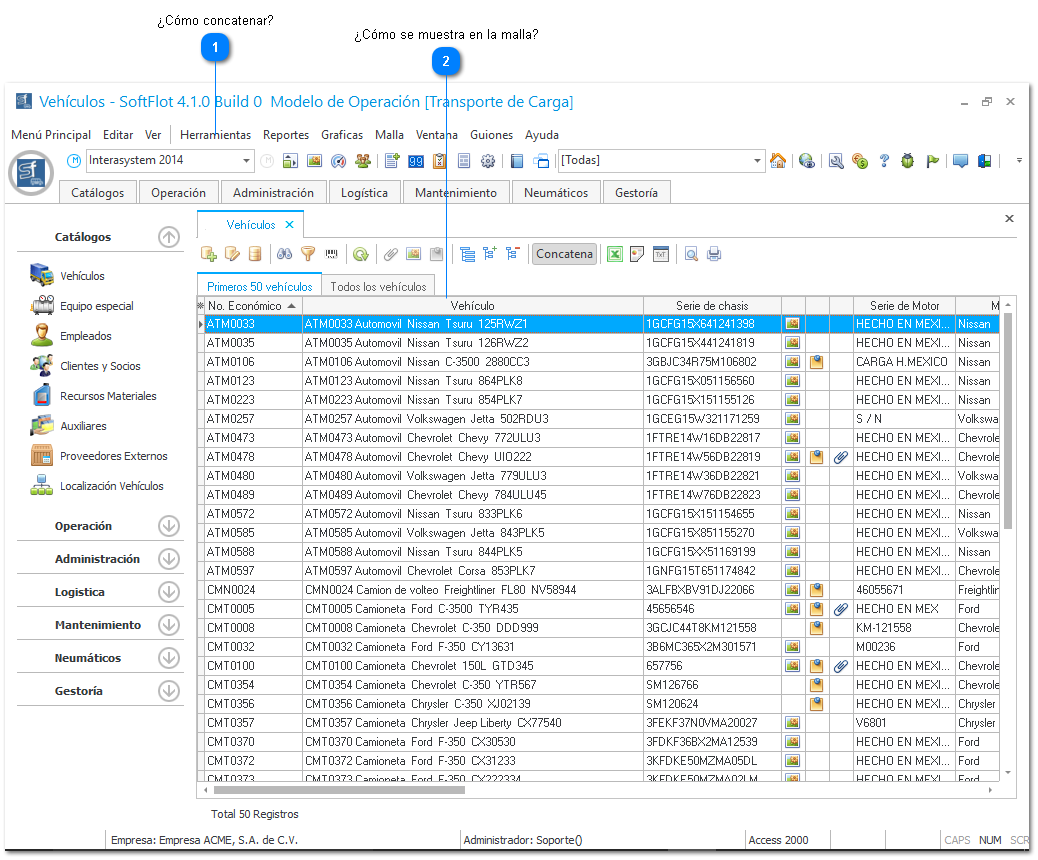
1

¿Cómo concatenar?

Concatenar campos seria decirle al sistema como quiero ver el nombre de mi vehículo sumando los campos de registro, esta configuración se realiza en el menú
[Herramientas \ Opciones de Configuración] en las pestañas de Vehículos y Neumáticos.
 
En esta ventana seleccionamos la pestaña de vehículo y en la opción "Orden Concatena", seleccionamos el metodo para hacer la concatenación en la malla de datos.
 
Y para los neumáticos, seleccionamos en Opciones de configuración la pestaña de Neumáticos, y en "Orden Concatena", seleccionamos el metodo para hacer la
concatenación en la malla de datos, (igual que en vehículos).
 
2

¿Cómo se muestra en la malla?

De esta manera es como se muestra la concatenación de la información. Columna Vehículo.
2. ¿Cómo se muestra en la malla?