Manual de instrucciones 4.1
×
Menú
Índice

Actualización de Pantallas

 
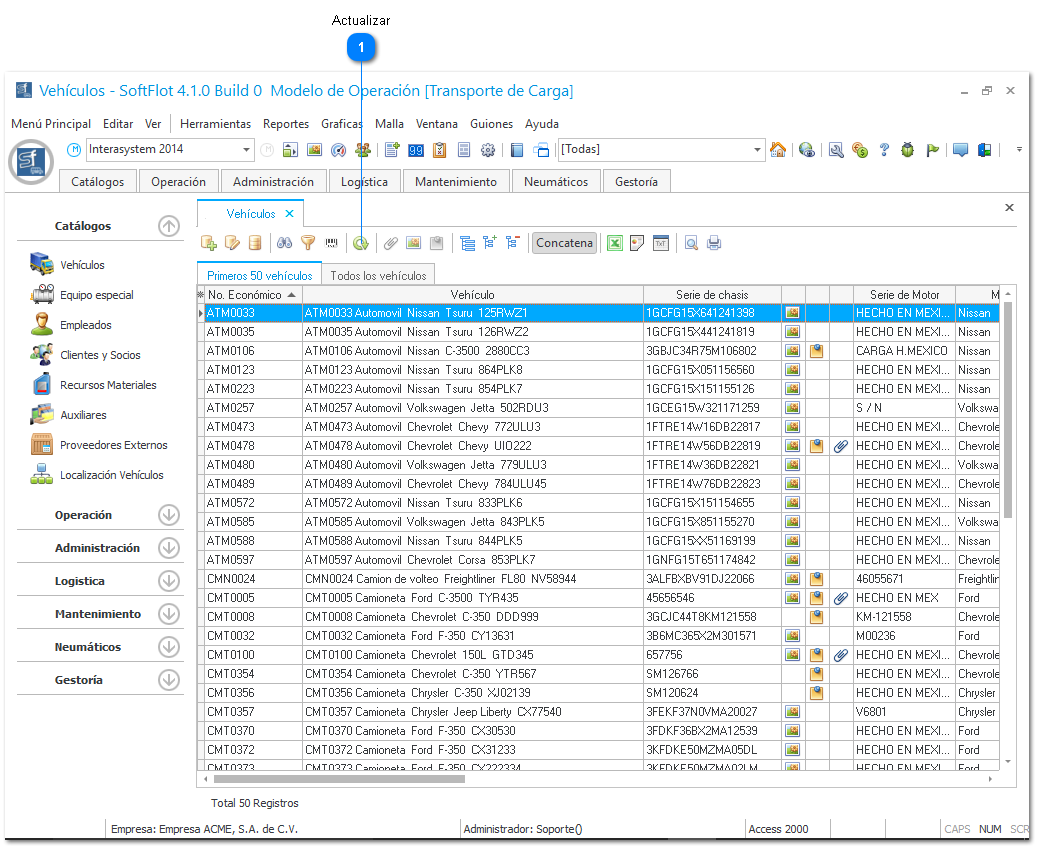
Cuando el programa es en red, necesitaremos en ocasiones poder estar con todos los movimientos en línea para que no haya variaciones y aunque el programa cumple con este requisito, podemos actualizar las pantallas de forma manual, para realizar esto solo seleccionamos dentro de la barra la opción para actualizar pantallas y todos los movimientos que se hayan realizado se actualizaran dentro de la pantalla.
Actualización de Pantallas
1

Actualizar

A veces es posible que al realizar una modificación sobre la malla ésta no se actualice de manera automática, por eso debemos hacer clic en el botón 1. Actualizar cada vez que terminemos de ingresar información.
La información ingresada si se guarda en la base de datos
 
aunque no se visualice de manera inmediata en la malla de
 
datos.