Manual de Usuario
×
Menú
Índice

Tareas Particulares

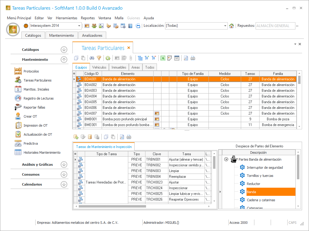
Para iniciar la administración del mantenimiento tenemos que tener registradas cada una de las tareas del protocolo, estas tareas de mantenimiento son las que se le realizaran a los diversos elementos de la empresa para que estén en perfectas condiciones, como por ejemplo cambio de aceite, ajustes, revisiones o inspecciones. Todas estas tareas son programables que significa que se van a realizar bajo un criterio de frecuencia periódica sea esta, fecha, lectura o ambas.
 
 
Tareas Particulares
 
 
1

Selección del tipo de Tareas

1. Selección del tipo de Tareas Hay que tener en cuenta que el tipo genérico de cualquier tarea registrada aquí se podra clasificar en diferentes tipos de tarea preventivas, rutinarias, legales, por mejora, por paro, de realizacion unica, para paro.
2

Clave

2. ClaveEs un identificador corto que se le quiera dar a la Tarea este no sirve para poder ubicar una tarea en un reporte de forma mas rápida.
3

Descripción

3. DescripciónEs una descripción mas larga y detallada de la Tarea.
4

Medidor Predictivo

4. Medidor Predictivo En caso que de elegir el tipo de tarea Predictiva se habilitara esta lista desplegable para elegir el tipo de medidor que se registro en [Protocolos][Parametros de Configuración] [Medidores predictivos] .
5

Valor Minimo

5. Valor Minimo  Si eligue tipo de tarea Predictiva registre el valor minimo que llevara el medidor predictivo.
6

Enviar alarma a

6. Enviar alarma a Si elige tipo de tarea Predictiva podrá elegir a quien va enviar alarma y se llega a los valores mínimos y máximos críticos.
7

Valor Máximo

7. Valor Máximo  Si eligue tipo de tarea Predictiva registre el valor máximo que llevara el medidor predictivo.
8

Valor Minimo Critico

8. Valor Minimo CriticoSi eligue la lista desplegable de Enviar Alarma Critica a este campo se habilitara tipo de tarea Predictiva registre el valor máximo critico que indicara hasta que valor se permite que llege el medidor.
9

Valor Máximo critico

9. Valor Máximo criticoSi eligue la lista desplegable de Enviar Alarma Critica a este campo se habilitara y registre el valor máximo critico que indicara hasta que valor se permite que llege el medidor.
10

Localización en donde realizara la tarea

10. Localización en donde realizara la tareaSeleccione la localización del elemento en la que se le va hacer el mantenimiento ejemplo tenemos el elemento Banda de alimentación le podemos asignar la tarea de mantenimiento a la parte Banda.
11

Valor de Importancia

11. Valor de ImportanciaEs un Filtro que se puede aplicar al momento de generar las Ordenes de Trabajo y poder filtrar las que tengan prioridad mas alta.
12

Tiempo de Realización

12. Tiempo de Realización Tiempo que dura la Tarea esto para cuantificar el tiempo de duración de una Orden de Trabajo sumando todos estos tiempos.
13

Tiempo de Paro

13. Tiempo de ParoSi el vehículo requiere de ser parado para su reparación se registra ese tiempo aqui, este campo es informativo y se imprime en la Orden de Trabajo.
14

Elementos con sus partes

14. Elementos con sus partes
15

Pestañas de separación de registro de información

15. Pestañas de separación de registro de información
 
 En la ventana de Programación es de las mas importantes ya que es aquí donde se define la frecuencia de la tarea.