(c) Desarrollo de Software Interasystem, S.A. de C.V. 2016
Calendario detallado
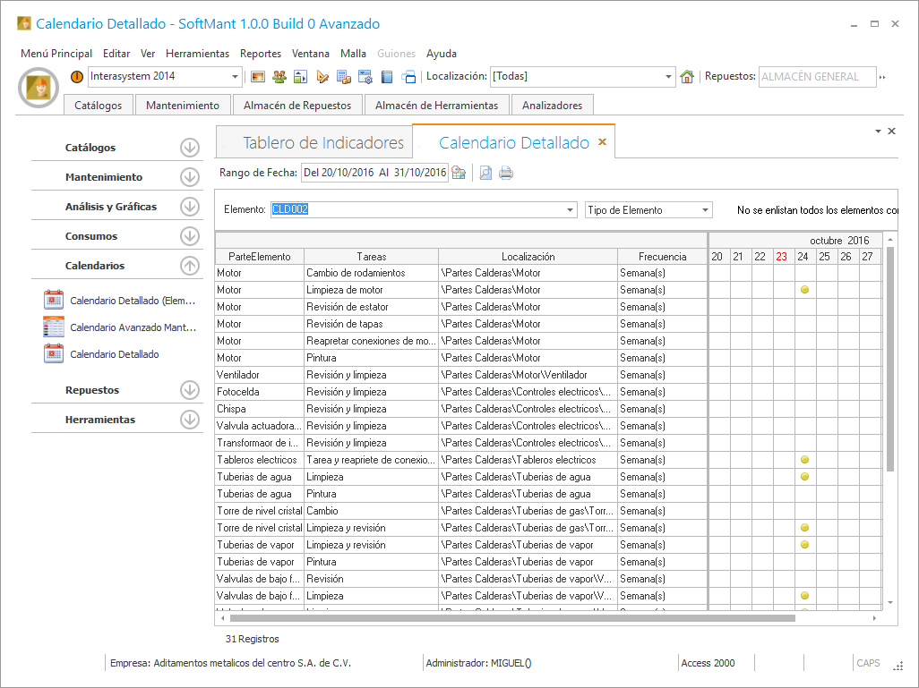
El Calendario detallado consiste en seleccionar el elemento para obtener el cálculo de sus mantenimientos a un año a partir de la fecha de hoy, podemos observar en la imagen siguiente la tareas del elemento con su cálculo de sus mantenimientos.
Al darle doble clic al circulo color amarillo nos aparecerá una ventana que nos muestra tarea programada para ese día. También podemos ver todas las tareas, sus fechas programadas y a los elementos que se le dará mantenimiento.
En [Herramientas][Opciones de Configuración][Mantenimiento][Configuración General] podemos activar que haya desfase en la planta, esto afectaría en el cálculo de mantenimientos de los elementos que tienen mantenimientos con atrasos se le pondría su próximo mantenimiento el día de hoy y por automático generar los nuevos mantenimientos. En caso que no tenga desfase la empresa, se tomaría su próximo mantenimiento aunque sea con fecha atrasada y se calcularía hasta la fecha final del cálculo del mantenimiento.