(c) Desarrollo de Software Interasystem, S.A. de C.V. 2016
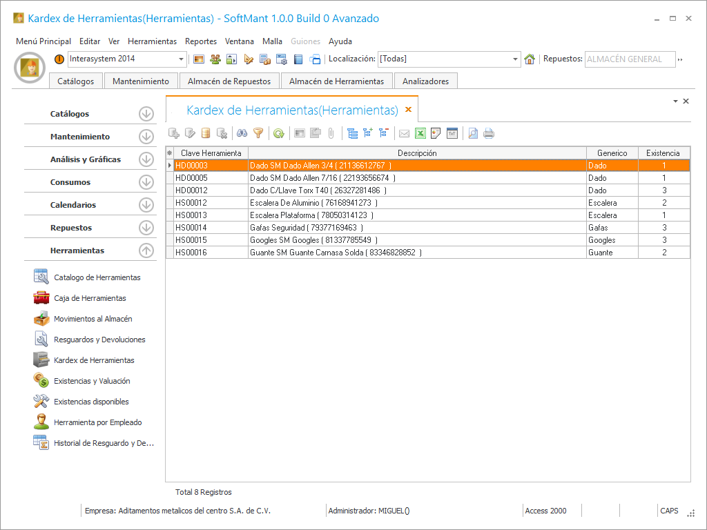
kardex de herramientas
Es el kardex nos sirve para tener la información general de Herramientas con su total de existencias.
que nos aparecerá en la parte superior izquierda en el modulo.
Este es nuestro Kardex que contiene la información principal de la herramienta, la fecha y el concepto del movimiento, existencia actual e historica y el costo de la herramienta.
Para Imprimir y ver información de el Kardex lo que tenemos que hacer es darle clic derecho en nuestro mouse y en clic en Ver más información del registro seleccionado y Imprimir Kardex activo.
Al darle clic en Imprimir en Kardex Activo nos mostrara una vista previa en la cual podemos mandar a imprimir a una impresora o guárdala en formato pdf.