Manual de Usuario
×
Menú
Índice

Falla Causa Raiz

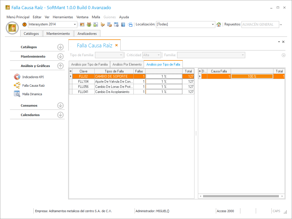
El análisis de causa raíz se utiliza para investigar cuáles son las causas que han originado un determinado problema o incidencia. Determinar bien las causas raíz de una incidencia es imprescindible para poder definir acciones correctivas apropiadas que la solventen y que eviten la repetición del problema en el futuro.
 
Analisis por tipo de familia.
Analisis por Elemento.
Analisis por tipo de falla.