Manual de Usuario
×
Menú
Índice

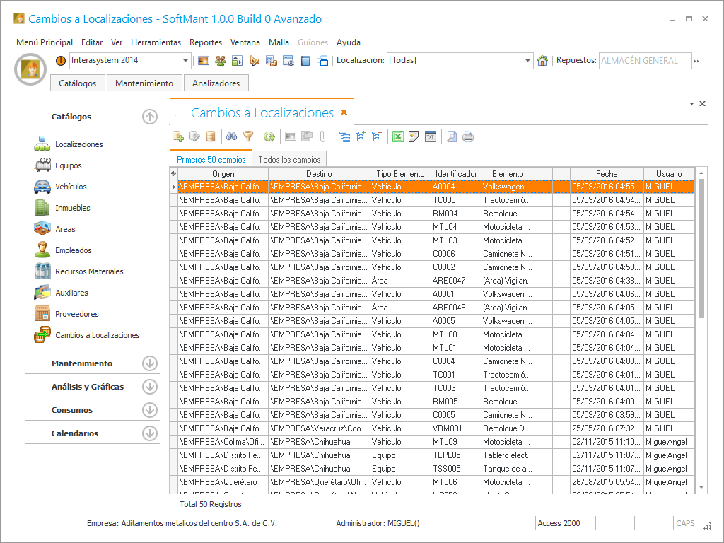
Cambios a Localizaciones

El catálogo de cambios de localizaciones podemos realizar movimientos de traslados de cualquier elemento  de la estructura de nuestra empresa a otra parte, como por ejemplo tenemos un equipo que lo vamos a llevar a otra área, lo que tenemos que hacer es seleccionar la familia de equipo de una lista de opciones, también debemos elegir la localización destino y finalmente elegir el equipo que vamos a cambiar.
 
 
Para realizar el cambio de localización  tenemos que llenar los siguientes campos:
 
Cambios a Localizaciones
1

Localización Origen

1. Localización Origen  Es la localización en la cual se encuentran los elementos que vamos a transferir.
2

Tipo de Elemento

2. Tipo de Elemento Son los elementos que conforman la estructura de la empresa (Localización geografica, Inmueble,  Área, Equipo, Sistema, Vehiculo ).
3

Localización Destino

3. Localización Destino Es la localizacion a donde se va a cambiar el elemento.
4

Agregar

4. Agregar Haga clic en este  botón y nos aparecera una ventana Emergente llamada Elegir Elementos a Transferir y en ella podra elegir los elementos que necesita cambiar a otra localización.
5

Eliminar

5. Eliminar Haga clic en este botón y podra eliminar de lista que tiene en la malla en la pestaña llamada Elementos a Transferir.
 
 La siguiente captura de pantalla nos aparece despues de darle clic en el botón  y en ella tenemos una lista de elementos que podemos elegir para transferir a otra localización.