Manual de Usuario
×
Menú
Índice

Archivos Adjuntos (Documentos)

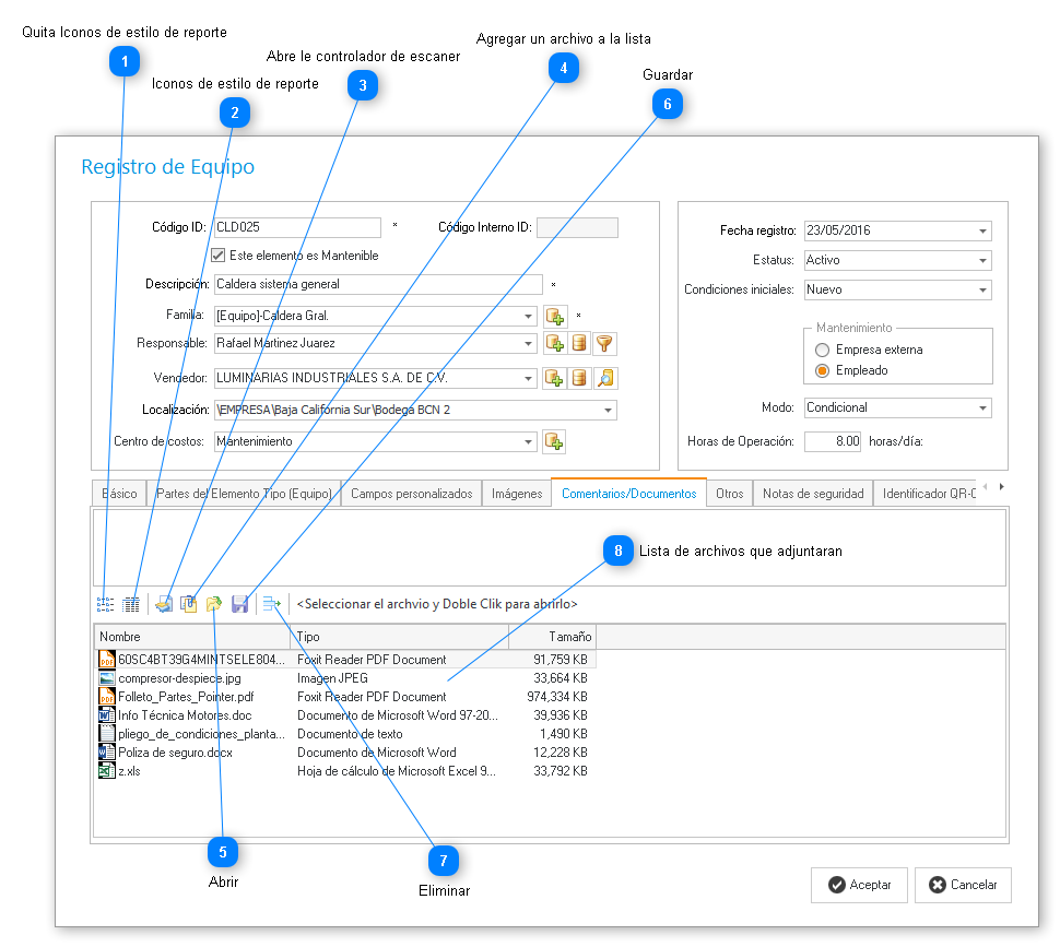
 En el sistema existe en varios módulos del sistema la pestaña de Documentos Adjuntos, aquí usted podría agregar archivos externos a su sistema, estos archivos se guardan en su base de datos puede guardar desde un archivo de Word, Excel, Imagen, Pdf, en resumen cualquier archivo que usted pueda abrir con Windows lo puede guardar aquí.
 
Archivos Adjuntos (Documentos)
1

Quita Iconos de estilo de reporte

1. Quita Iconos de estilo de reporte Haga clic en este botón y oculta  los encabezados de nuestra malla de árchivos adjuntos.
2

Iconos de estilo de reporte

2. Iconos de estilo de reporte Haga clic en este botón y muestra  los encabezados de nuestra malla de árchivos adjuntos en el caso de que se hayan ocultado.
3

Abre le controlador de escaner

3. Abre le controlador de escanerHaga clic en este botón y nos mostrara una ventana emergente del Visor de Escaner.
4

Agregar un archivo a la lista

4. Agregar un archivo a la listaEste botón al momento de darle clic nos permitira buscar una archivo y agregarlos a la malla para al momento de darle clic en el botón de Aceptar.
5

Abrir

5. Abrir Al momento de darle clic a este botón nos mostrara una vista previa de nuevo árchivo adjunto.
6

Guardar

6. Guardar Haga clic en este botón y el archivo adjunto lo podremos guardar en cualquier ubicación de nuestra computadora.
7

Eliminar

7. Eliminar Haga clic en este botón y nos permitirá eliminar un archivo adjunto que lo tengamos en nuestra malla.
8

Lista de archivos que adjuntaran

8. Lista de archivos que adjuntaran