Manual de instrucciones 4.1
×
Menú
Índice

Registrar Mantenimientos Iniciales

 
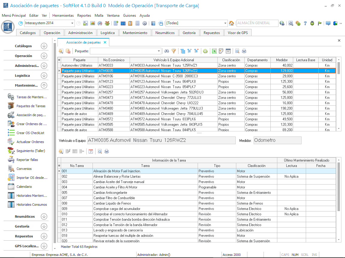
Para que el sistema comience a generar nuestras tareas de mantenimiento, debemos primero marcar un punto de partida; para ello debemos de realizar los mantenimientos iniciales con ayuda del botón que se encuentra en la parte inferior de la malla como se muestra en la siguiente imagen.
 
Al hacer clic en el botón, nos muestra la siguiente ventana en donde debemos seleccionar el tipo de programación que tienen las tareas; si es por valor de medidor y fechas, o solo por fechas. Para el ejemplo, seleccionaremos por ambos valores.
 
Hacemos clic en Siguiente y nos muestra los Parámetros iniciales de Configuración, en donde nos mostrará el último registro de la lectura del medidor (fecha, valor del medidor); y es en donde registraremos la fecha y lectura del medidor como punto de partida para los próximos mantenimientos programables. También podemos utilizar el botón "Copiar última lectura registrada" para utilizar esta como punto de partida.
 
Al dar clic en siguiente, nos muestra todas las tareas de mantenimiento pertenecientes al Paquete al cual fue asociado el vehículo o equipo y con los datos ingresados en la ventana anterior.
 
Y al hacer clic en Terminar, nos muestra la malla principal con la información actualizada en la parte inferior derecha referente a la fecha del "Último Mantenimiento Realizado" como se muestra en la siguiente imagen.
 
De haber registrado una tarea de manera errónea o si esta tarea se realizó en una fecha diferente, podemos utilizar el botón para modificar el registro. al hacer clic nos abre la siguiente ventana en donde realizamos este cambio.