Manual de instrucciones 4.1
×
Menú
Índice

Ordenar y Agrupar Registros

 
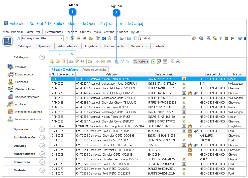
Para facilitar la visualización y localización rápida de información dentro de una malla de datos, el sistema tiene una función para poder ordenar de forma alfabética o numérica en todas las columnas visibles.
Ordenar y Agrupar Registros
1

Ordenar

1. Ordenar
Si se desea ordenar el catálogo en función de alguno de algún campo en particular, es necesario colocar el apuntador del ratón en el encabezado de la columna elegida y hacerle clic con el ratón. Apareciendo un triángulo del lado derecho, de esta manera el catálogo se ordena en forma ascendente si el triángulo apunta hacia arriba (A-Z o 1-99). Al hacer clic nuevamente, aparecerá el triángulo invertido es decir la punta hacia abajo y cambiará a orden descendente (Z-A o 99-1) y así sucesivamente.
 
El orden que este activo será tomado por el sistema al momento de enviar el reporte principal a imprimir o al exportar la información utilizando el menú de malla.
2

Agrupar

2. AgruparEl sistema posee una función capaz de mostrar la información agrupada por algún campo seleccionado, como ejemplo, de esto, si desea agrupar nuestro catálogo de vehículos por el tipo de marca, se pudiera  hacer de la siguiente forma: En la pantalla principal de vehículos oprimir el botón de Activar la barra de agrupar, este quedará sumido indicando el estado actual agrupado. Después podemos desplazar las columnas al siguiente campo para Agrupar la información en base a este campo.
 
Quedaría de la siguiente manera, y para desglosar la información, únicamente solo damos clic en las felchas del lado izquierdo en los campos
 
 
 
Es posible que algunas columnas no se ordenen al tratar de hacerlo, esto no se debe a un
 
mal funcionamiento del sistema; se debe a que hay algunos campos de la base de
 
datos que no pueden ser ordenados por el motor del sistema.