Manual de instrucciones 4.1
×
Menú
Índice

Dar Salida y entrada a un viaje

 
Salida a Viaje:
 
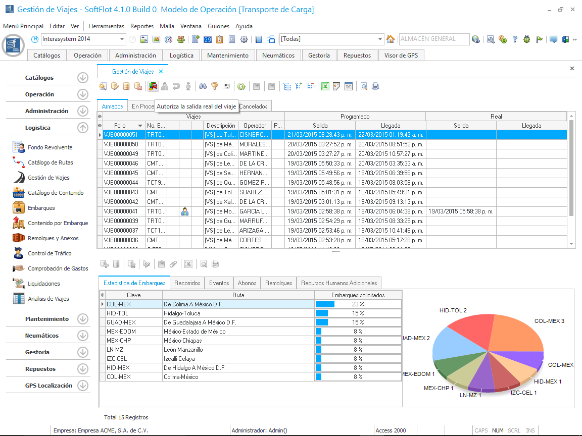
Para realizar una autorizar una salida, debemos de dar clic en el botón que se encuentra en la malla principal, como se ve en la imagen.
 
Al dar clic nos abrirá la siguiente ventana en la cual ingresamos la lectura del medidor del vehículo y el ejecutivo quien autorizó la salida.
 
Damos clic en Aceptar y posteriormente vemos que el folio de viaje ahora tiene el icono al cual le daremos clic en la barra de iconos principales para dar la salida real del vehículo.
 
Al dar clic nos muestra la siguiente notificación.
 
Al dar clic en Si, el viaje pasa al estado de "En proceso", de esta manera se da salida a un viaje armado.
 
Entrada a Viaje:
 
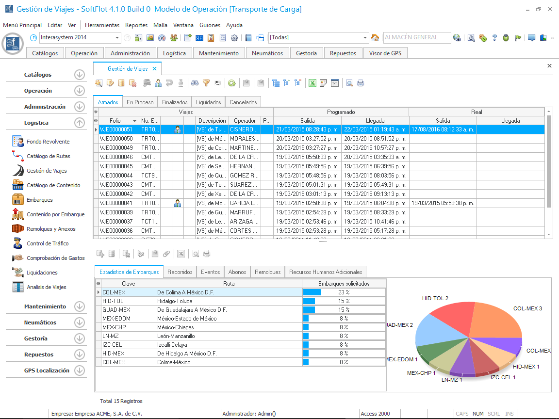
Cuando el viaje se encuentre en el estado de "En proceso", para observarlo debemos de cambiar a la pestaña con este estatus en la malla principal como se muestra en la imagen.
 
En esta malla, debemos de seleccionar el folio del viaje a dar entrada y hacendo clic en el botón para abrir el siguiente asistente en donde ingresaremos la fecha de arribo, la lectura del medidor y podemos elegir si actualiza el registro del medidor o no.
.
 
De esta manera, el estatus del viaje pasa a Finalizado y lo podremos ver en la malla principal en la pestaña con dicho estatus como se muestra en la siguiente imagen.