Manual de instrucciones 4.1
×
Menú
Índice

Convenios

 
En este módulo podemos agregar los convenios que tengamos con las empresas o talleres externos, de tal manera que al realizar una tarea de mantenimiento en un taller específico, nosotros tengamos algún descuento o trato preferencial.
 
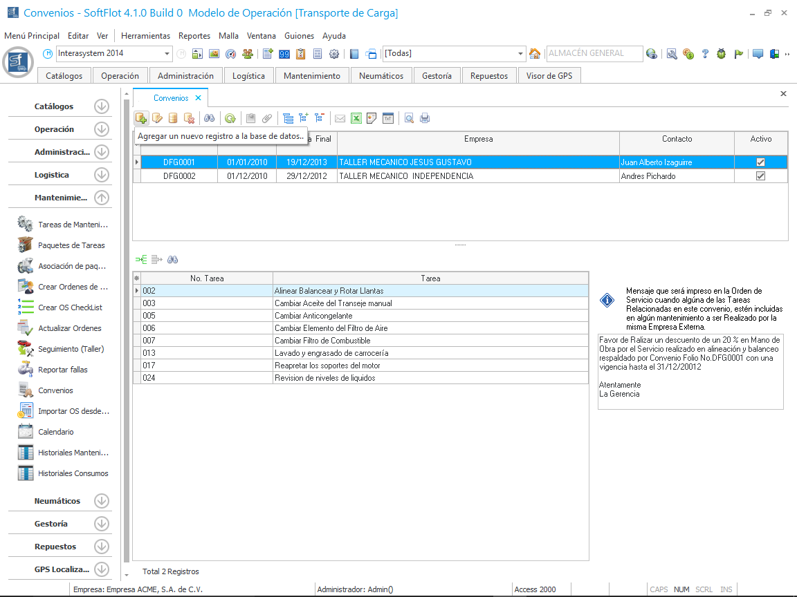
Para agregar un convenido debemos de hacer clic en el botón como se muestra en la siguiente ventana.
 
Al hacer clic nos muestra la siguiente ventana en donde ingresaremos El folio, una descripción del servicio recibido, asociamos la empresa externa que nos brindará el servicio, indicamos las fechas de cuando se celebró el convenio, cuando inicia, cuando termina y al final el mensaje el cual se imprimirá la OS cuando se realice.
 
Al hacer clic en Aceptar, nos muestra el folio generado en la malla principal; ahora debemos asociar las tareas seleccionando el folio creado y posteriormente haciendo clic en el botón en la parte inferior de la malla como se muestra en la siguiente imagen.
 
Al hacer clic nos muestra la siguiente ventana en donde seleccionamos las Tareas de Mantenimiento en base al tipo de medidor, estos se agregan de uno por uno.
 
Al terminar nuestra malla debe de quedar de la siguiente manera y cada vez que se realice una de estas tareas de mantenimiento por parte de este taller externo, nos mostrará esta información del convenio al imprimir la OS.