Desarrollo de Software Interasystem, S.A. de C.V. 2016
Bitácora de servicio
Para agregar un registro en la Bitácora del Servicio, debemos de hacer clic en el botón que se encuentra en la parte inferior de la malla como se muestra en la siguiente imagen.
Al hacer clic nos muestra la siguiente ventana en donde seleccionaremos el Tipo de Ingreso, la Fecha del Registro y el comentario o descripción en el cual agregaremos un poco más específico la situación o la medida que se tomó debido al Tipo de Ingreso.
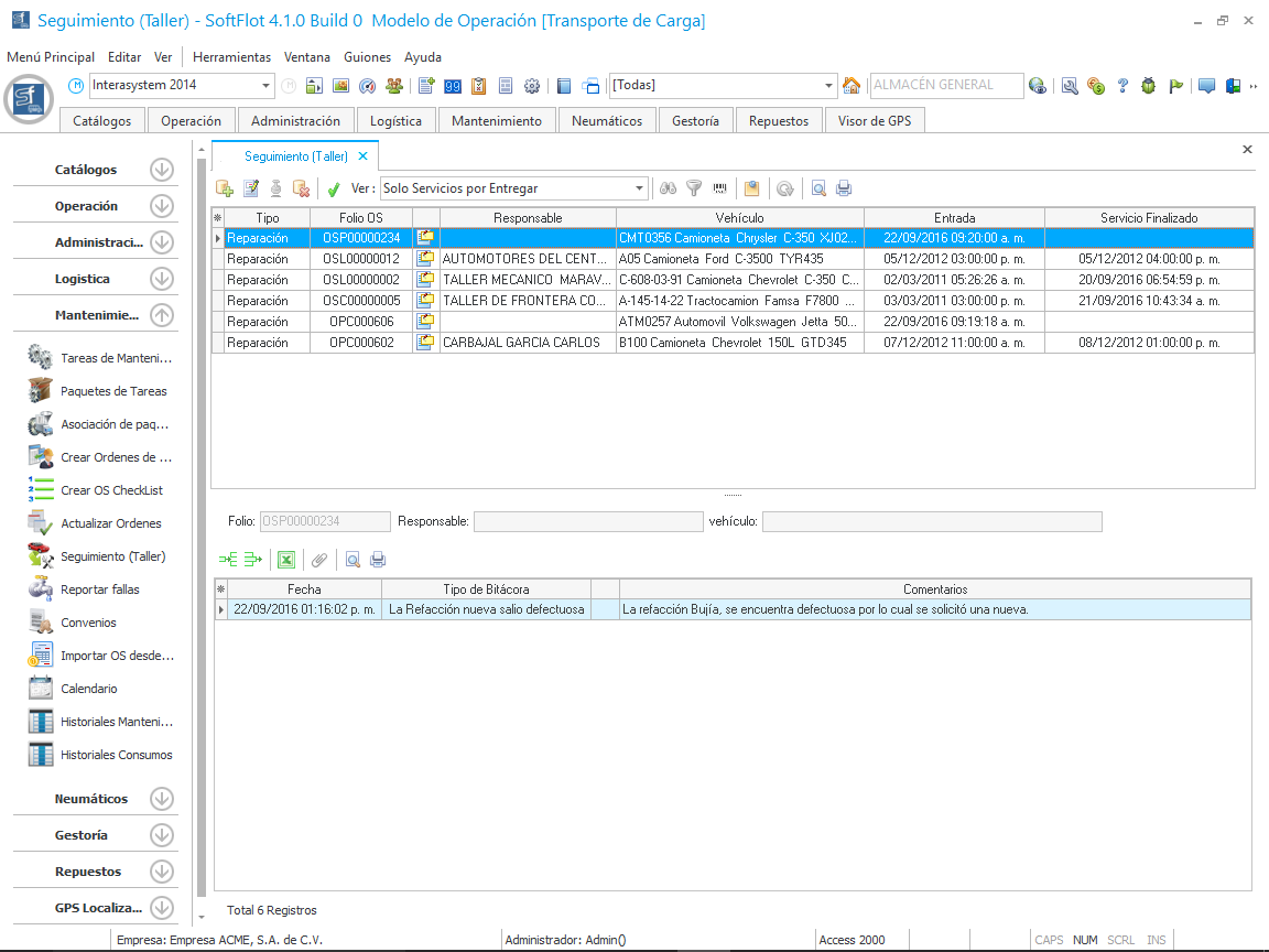
Una ver registrado la información, hacemos clic en Aceptar y la información se actualizará en la malla principal como se muestra en la siguiente imagen.