Manual de instrucciones 4.1
×
Menú
Índice

Autorizar / Cancelar una Liquidación

 
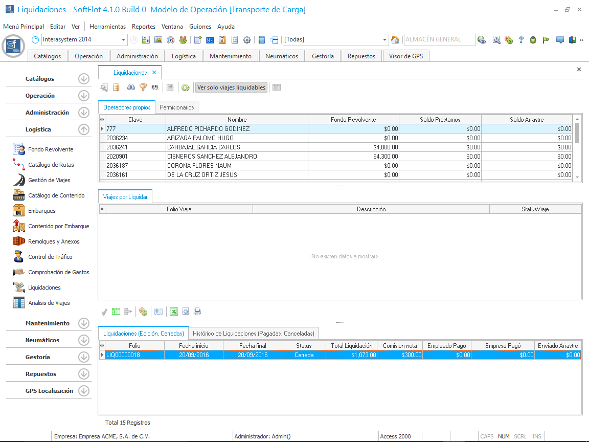
Para Autorizar o cerrar una liquidación, debe de estar en la pestaña de "Liquidaciones (Edición, Cerrada)" en la parte inferior de la malla principal como se muestra en la imagen.
 
Aquí, podemos consultar la información nuevamente haciendo clic en el botón el cual nos abre la siguiente ventana que es la misma cuando generamos el folio de Liquidación.
 
Si al revisar la liquidación no es correcta la información registrada, podemos eliminarla con el botón el cual al hacer clic nos muestra el siguiente cuadro de dialogo en donde decidiremos si realizar esta operación o no.
Si eliminamos el folio de liquidación este se moverá a la
 
pestaña "Histórico de Liquidaciones (Cerrada, Cancelada)" y no
 
se podrá reutilizar el mismo folio.
 
Y por último, al hacer clic en el botón , nos abrirá la misma ventana que el botón , pero con la diferencia del botón que nos permite cerrar y Autorizar la Liquidación como se ve en la siguiente imagen.
 
Al dar clic en el botón "Cerrar y Autorizar Liquidación para Pago", nos muestra la siguiente leyenda advirtiendo que al hacer esto ya no podrá ser modificado.
 
Al dar clic en Si, el folio de liquidación cambia de estatus de Edición a Cerrada como se muestra en la siguiente imagen.
 
Para realizar el pago al conductor, debemos de seleccionar el botón el cual nos abre la siguiente ventana en donde únicamente seleccionaremos el Método de pago y una referencia.