Desarrollo de Software Interasystem, S.A. de C.V. 2016
Asignar Embarque a un Viaje
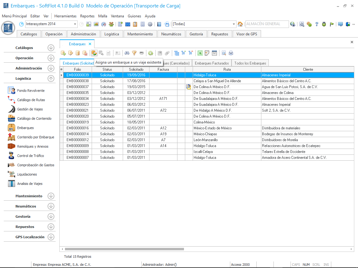
Para Asignar un embarque a un viaje, previamente debemos de generar un viaje (este debe de tener la misma ruta que el embarque). Después, en la malla principal, seleccionamos el embarque y damos clic en el botón como se muestra en la siguiente imagen.
Al dar clic en el botón nos muestra la siguiente ventana en donde nos mostrará todos los viajes con la misma ruta por defecto; también podemos marcar si agregamos eventos de carga y descarga, si es que tenemos que ir a un punto de embarque, y el peso final y volumen final del embarque.
Al dar clic en Aceptar, en la malla principal, nos mueve el registro de la pestaña Embarques (Solicitados) a Embarques (Asignados a Viaje), en donde retirar el embarque del viaje asignado con el botón ; y también imprimir el documento de viaje, este sería con el botón como se encuentran en la siguiente imagen.
Al dar clic en el botón , nos muestra la siguiente ventana con la información del embarque y el viaje al cual se asignó. Podemos imprimir esta información para entregar al conductor con el botón Imprimir.
Al dar clic en imprimir nos muestra la siguiente ventana con la información previamente mostrada.