Agregar vehículos a una Localización
Para agregar un vehículo damos clic derecho sobre la localización y después clic en

como se muestra en la siguiente ventana.
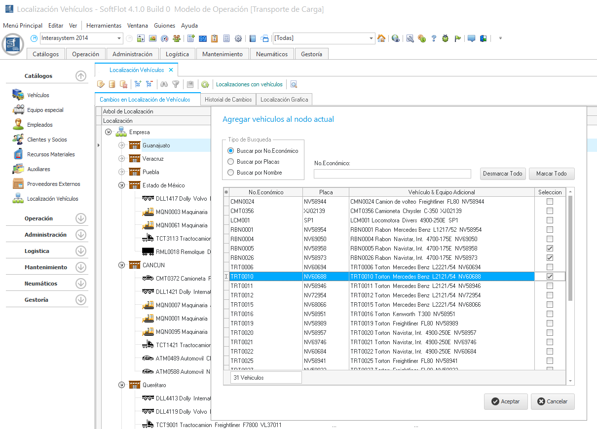
Al hacer clic, nos abrirá la siguiente ventana en donde podremos agregar los vehículos a la localización seleccionada.
Al marcar los vehículos y darle clic aceptar, ya estarán ubicadas en la localización previamente seleccionada.
|
|
Al dar clic en  , el asistente únicamente
nos mostrará los vehículos que no hayan sido ubicados en una
localización
|