Esta herramienta nos permite generar diferentes alarmas cuando se cumplen ciertos criterios, estas alarmas pueden ser debido a mantenimientos por atender, seguros vencidos, total de fallas sin atender, total de trámites vencidos, etc. Para abrir esta opción, debemos de ir al menú [Herramientas \ Administrador de Alarmas] como se muestra a continuación.
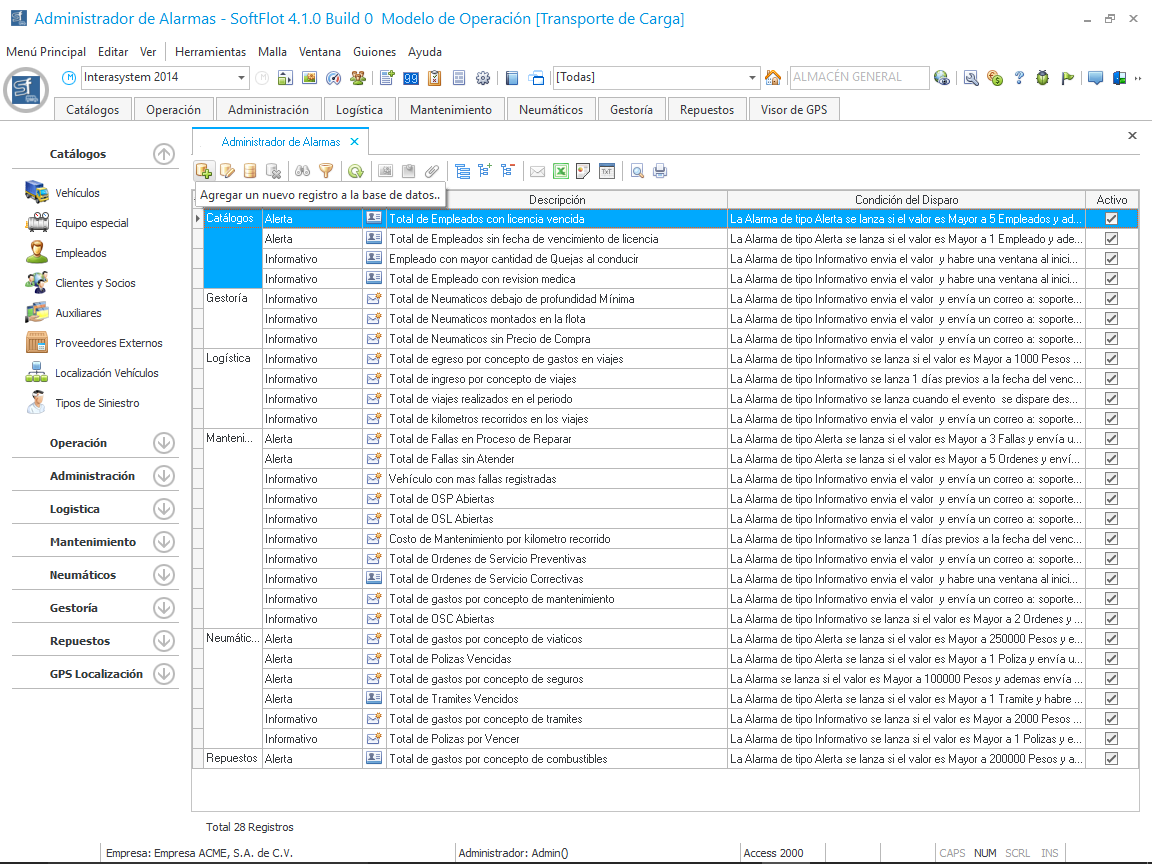
Al hacer clic nos muestra la siguiente malla de datos en la cual nos podemos observar las diferentes alarmas creadas y a que grupo pertenecen. Para generar una nueva, debemos de hacer clic en el botón

como se muestra en la siguiente imagen.
Al hacer clic nos muestra la siguiente ventana en donde decidiremos una de las opciones que nos muestra, la cual define la manera en la que se disparará el evento de la alarma. Para el ejemplo, seleccionaremos Activar Alarma por un Valor.
Al hacer clic en Siguiente, nos muestra esta ventana en la cual definimos la información que deseamos nos muestre y la manera por la cual nos informe; la configuración es la siguiente:
- Descripción de la Alarma; El mensaje sobre la información que estamos consultando.
- Unidad de la alarma; Sobre que concepto estamos solicitando la consulta.
- Grupo; a que grupo pertenece (Catálogos, Administración, Logística)
- Destinatario Alarma; la manera en la cual se nos informará que pueden ser:
*Correo electrónico.
*Mensaje SMS.
*Ventana al Abrir el Sistema.
- Consulta; la consulta definida en Administrador de Consultas por la cual nos mostraría la información solicitada.
Al hacer clic en Siguiente, nos muestra la ventana donde definiremos el parámetro de lanzamiento. Debido a que seleccionamos la opción Activar Alarma por un Valor, debemos de definir el valor a comparar con la información y de que manera se dispararía la alarma; es decir, si el valor consultado es Mayor, Menor o Igual que el valor consultado en la Base de datos.
Además, si definimos que la Alarma sea enviada a un correo electrónico o por medio de un SMS, en esta sección podemos definir a cual debería de enviarse.
Al hacer clic en Terminar, habremos finalizado el proceso de creación y podremos observar nuestra alarma creada en la malla principal.